HF:Comfy-Org/HuMo_ComfyUI:diffusion_models HuMo 1.7B - original one was 17B.
droz_LTX-2_SharkSampling_v7.1.png Drozbay’s WF using Human as a face detailer after LTX generation with Clownshark sampler.
Highly experimental HuMoveLora in action - difference between HuMo and WanMove: HF:drozbay/HuMoveLora, HF:drozbay/WanMove_Extracted.
Simple ClownShark WF: droz_HuMoImageToVideo_Simple_v1 from Drozbay.
Have you managed to fix the dreaded noisy first frame/flash on humo? Nope, not when using a start image
Kijai added a change to Wrapper which allows HuMo embeds to be used together with WanVideo ImageToVideo Encode embeds.
HuMo references are appended to the end of WanVideo ImageToVideo Encode embeds.
New WF from Drozbay utilizing both SVI 2.0 Pro, high noise Wan 2.2 I2V and low-noise HuMo has been shared embedded into the following image
Verison 5.1b: droz_WanHuMo_SVI2Pro_v5.1b
SageAttention is known to degrade the accuracy of lipsync.
It’s not terrible with sageattention, with older versions it was much worse. The audio can’t really “drift”, but the segments after the first one are probably more likely to have spurious mouth movements. Changing the step counts on the HN sampler can help so it doesn’t bias the mouth movements too much
New experimental WF from Drozbay giving Humo morphs:
droz_VaceHumo_ContextWinRefTransition_v1
Apparently using CA:2052865/flippinrad-motion-morph at a strength of 0.3 over
here:
You can definitely try without the lora, it’s at pretty low strength but it does help with the morphing, so experiment with the strengths. If you set it too high you get a lot of abstract objects and cute faces floating in the center of the video.
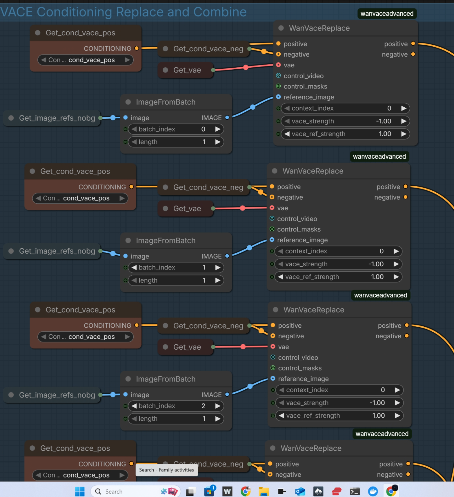
Clarifications on WanVaceReplace from wanvaceadvanced used in the WF like this:
I designed that node so it only changes the vace elements for that conditioning input for the elements that are connected. So it is ignoring the vace_strength values and replacing the “reference” vace input for that conditioning and using the reference_strength for that
The
context_indexinWanVaceReplacenode is not the context window, it’s the Vace context. If you stack multiple Vace inputs together you will have multiple vace context.
the values to play with are:
- target_frames_per_window
- target_overlap_frames
- vace_ref_strength for each of the VaceReplace nodes
- ref_strength for the HuMo nodes
- number of steps and steps_to_run for the Vace sampler
- MotionMorph lora strength
Also you can try to remove the values in
explicit_cond_mapping, which will revert back to using the ratio-based splitting of conditions for the windows. If you do that you can also use standard_uniform for the context schedule, which may result in more blending as well

Drozbay has shared an additional HuMo continuation workflow:
drozbay_HuMo_contextWindows
Drozbay has shared droz_wanexperiments_svishot_with_humo_v1.1 worflow:
droz_wanexperiments_svishot_with_humo_v1.1
This is a HuMo continuation workflow, it allows generating videos beyond the usual HuMo limit of about 4 seconds. Continuation is made possible by the fact that
SVI-shot allows to supply an additional reference image as part of conditioning. The manner in which it is supplied is unique to SVI-shot.
Both of these actions - patching HuMo model code and correct formatting of conditioning are
implemented in this workflow through the use of WanEx I2VCustomEmbeds node which
drozbay has shared via the following new code repository:
GH:drozbay/WanExperiments
Drozbay’s Study on composing and examining embeds.
Latest workflow is “Z-image / Wan 2.2 FMML / Humo automation workflow”
VRGameDevGirl is prominent artist in Video AI space known for her HuMo workflows for generating AI musical videos.
2025.11.20 she shared a work-in-progress workflow for Wan 2.2 Humo I2V First Last Frame, which is similar to the one above but doesn’t offer continuation facility.
Here’s a copy, please beware of possible bugs.
When using HuMo safetensors it may be possible to use WanVideo Long I2V Multi/InfiniteTalk in addition to or instead of HuMo Embeds.
If both are used at the same time the embeds need to do be mixed using WanVideo Combine Embeds.
In this case HuMo Embeds is plugged first and WanVideo Long I2V Multi/InfiniteTalk is plugged second.
WanVideo Long I2V Multi/InfiniteTalk in this scenario controls looping like for a regular InfiniteTalk generation.
It looks like WanVideo Long I2V Multi/InfiniteTalk additionally makes HuMo model respect the start frame more strongly.
HuMo might work with other I2V workflows as well.
It appears difficult to stop characters opening their mouth with HuMO (though one can try with silent audio).
Without WanVideo Long I2V Multi/InifiniteTalk node HuMo is limited to less than 4 seconds of generation.
It appears HuMo can use multiple reference images.
Besides having great audio-dependent generation, even without that HuMo is the best one-shot subject-to-video model we have. It also works great in V2V with inpainting simply by using a latent noise mask, especially when combined with differential diffusion.
GH:vrgamegirl19/comfyui-vrgamedevgirl is a well-known workflow supporting generation of rather long music videos with HuMo.
Note: latent output from WanHuMoImageToVideo is simply empty just giving the sampler the right resolution and number of frames.
The conditioning lines carry all of the references and embeddings and such.