Kijai’s adaptation of LoRa: HF:Kijai/WanVideo_comfy:UniAnimate-Wan2.1-14B-Lora-12000-fp16.safetensors. Reddit article on combining Unianimate with InfiniteTalk: link.
Controls pose only
note you have to load the unianimate lora on the model loader, not the set node because it patches the model too
Unianimate was always too strong for 2.1
…which is why it was not possible to set strength above 1 in the node, however with 2.2 it seems not strong enough and it makes sense to try higher values
See also: SVI-dance
For face animation only. Wan 2.1 era. Supported in wrapper. Kijai’s sample wf.
Dec 2025 a FlashPortrait has been released which appears to be a further development of FantasyPortrait
Very different from usual
Camera control for Wan 2.1 (hmm which one?..). Works with SCAIL:
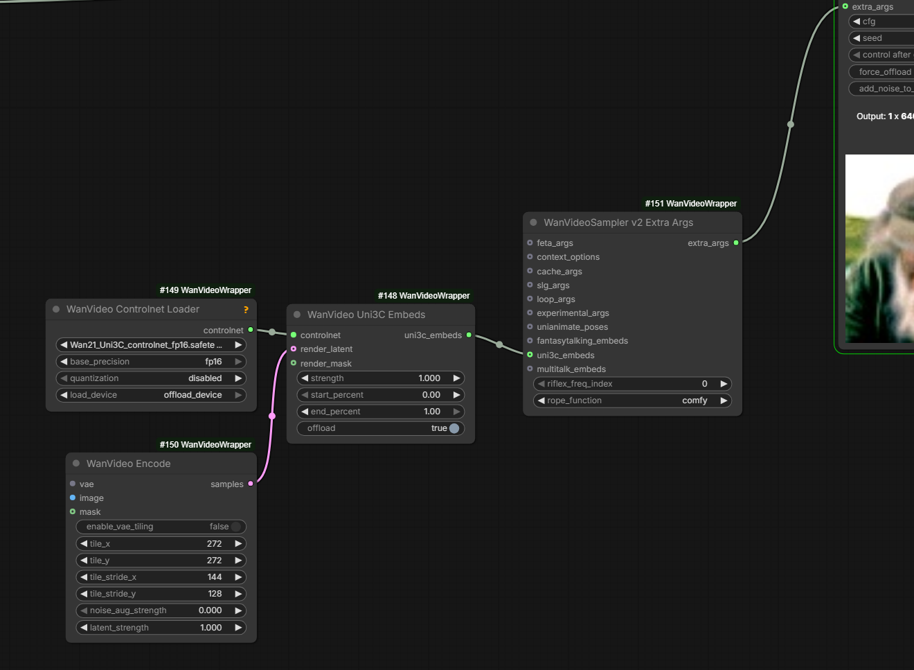
Works with V2 wrapper nodes: plug WanVideo Uni3C Embeds output into uni3c_embeds input on WanVideoSampler v2 Extra Args
[give it just the single] start frame encoded if you want the camera to not move at all; [it can] handle any kind of input, if it’s single frame it expands it, and if it’s too little or too many frames, it interpolates; it can be enough to just use 0.1 end percent, try and see, with SCAIL it was even enough to use 0.1 strength too; especially with distills the camera motion is determined in the first step already, so no point to run it more than that
Optional memory offloading added
you can also run it in fp8 with the quantization option, it doesn’t really suffer much from that; can work with T2V too
Q: Is there anything that does the same thing as Uni3C but for WAN 2.2? A: TTM kinda, uni3C works at higher strength to some extent, combination of both could be interesting… also there’s the Fun control camera which works good
Comfy contains a template.
Idea: use black-white video with strong gradations as a mask to guide generation.
Possible combination: Fun Control 2.2 HN and regular Wan 2.2 LN
This was a technique developed middle of 2025 (?) to provide identity preservation in Wan workflows (??? to be confirmed) Reportedly works with T2V models.
Dec 2025 a version trained for Wan 2.2 was released, “doesn’t seem to need any code changes”.
it needed at least part of the body … white background
how i can run stand-in lora ? need to load it in the model loader lora input as it’s different kind of a lora
adding PUSA lora to Stand-In seems to improve consistency; … testing Stand-In for WAN 2.1 … the PUSA LoRA made for 2.2 actually seems to work better on WAN 2.1 than the PUSA 2.1 version;
2.2 LN wan is just 2.1+++, so you can use 2.2 LN loras pretty reliably in wan 2.1 based models. … using … loras from 2.2 in scail for example
tried couple of images with stand-in, they use the 512x512 as reference
outpout dim. if I change it to anything other that 832x480 it instantly loses likeness. where as 832x480 is basically a perfect clone
did you try adjusting the rope shift? (freq_offset); basically the 512p image is placed outside the generation with the rope positions, so the relation of that to the base resolution might matter
if I understood it correctly, it’s shifted like this spatially

yeah, and the freq offset pushes it further away
okay, that seems to have helped, just changing to offset 2 for 1088x640 and it works better