GH:brbbbq/ComfyUI-WanMove-Path-Animator another node to create animated paths for Wan Move
Wan-Move support has been added to native ComfyUI. New nodes:
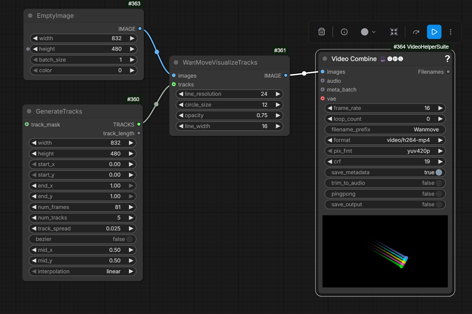
WanMoveTracksFromCoordsWanMoveTracksToVideo (note: mask is “for optional mask if you want parts of the track to not affect the output”)If you want the points to start at any given frame, give the points a mask yes; it’s binary only; point is either visible or not; if no mask is provided when creating points, it’s all ones



To add a stationary point:

Splitting splines between generations to facilitate continuations: GetTracksRange node from KJNodes:

Idea: use SVI-film with it? The one with 5 frames overlap, Not SVI 2.0.
Works with Context Windows.
HF:Ruihang/Wan-Move-14B-480P features all-new and shiny Wan-Move model. The model provides abilities reminiscent of ATI and VACE. In essence the motion is taken from driving video and applied to a starting image. Driving motion can be supplied as a simple moving dot.
The model bears official Wan logo suggesting a link with the makers of the original AI video models. Based on Wan 2.1 I2V.
The model already has some support in kijai/ComfyUI-WanVideoWrapper
WanVideo Add WanMove Tracks, WanVideo Draw WanMove TracksT2V LoRA worked
WanMove is technically identical to Wan 2.1 I2V
Gleb reported being able to make Wan Move work as LoRA:

He reported not being able to make it work with Wan 2.1 but working with 2.2